1、先通过截图简单说明下我的WIN10系统奇怪之处。
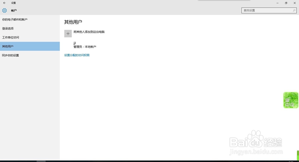
1:我的账户没有【断开连接】亦无【改为本地账户登录】
我也不知道具体原因,反正就是没有,可能是官推问题。
2:【将其他人添加到我的电脑】按理说是可以添加本地账户的,可是我的这个界面打不开。


2、1鼠标右击开始图标,再点击【计算机管理】
2左侧栏中找到【本地用户和组】,打开子菜单【用户】
3空白处右击,打开菜单栏,选择【新用户】
4填下用户名,密码不填,其他设置默认就好,确保【账户已禁用】未勾选,点击创建就可以了。





3、再来说下另一种方法,使用命令行。
1桌面状态下,按win+R键,输入netplwiz,按ENTER键,出现图2
2点击【添加到】



4、3出现此图后,最后1栏【不使用微软账户登录(不推荐)】,点开!
4然后出现其他页面,最下面1栏中间位置是【本地账户】,点开!
5在用户名中填入自己的信息,随意就好。点击下一步。
6出现了新的账户,点击这个账户,打开【属性】,再打开【组成员】,将账户改为【管理员】。



