1、1. 如何使vs2019输出的exe文件安装后生成桌面快捷方式

2、2. 在输出主输出后进行相关操作

3、3. 选择主输出,右键创建一个

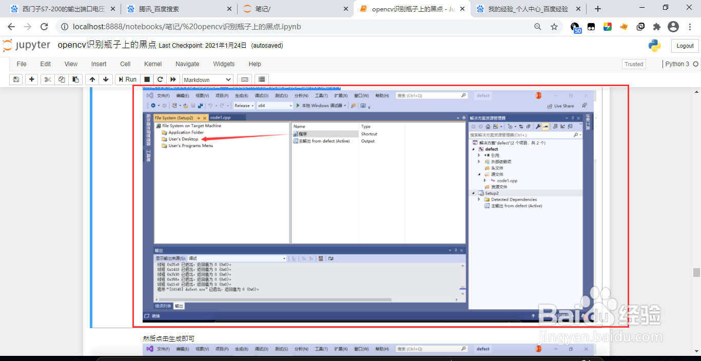
4、4. 然后将创建的移动到桌面文件夹,在安装exe以后便会在桌面生成快捷方式

5、5. 点击安装exe文件以后

6、6. 桌面便会出现之前创建定义的快捷方式

1、1. 如何使vs2019输出的exe文件安装后生成桌面快捷方式

2、2. 在输出主输出后进行相关操作

3、3. 选择主输出,右键创建一个

4、4. 然后将创建的移动到桌面文件夹,在安装exe以后便会在桌面生成快捷方式

5、5. 点击安装exe文件以后

6、6. 桌面便会出现之前创建定义的快捷方式
